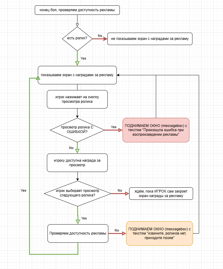
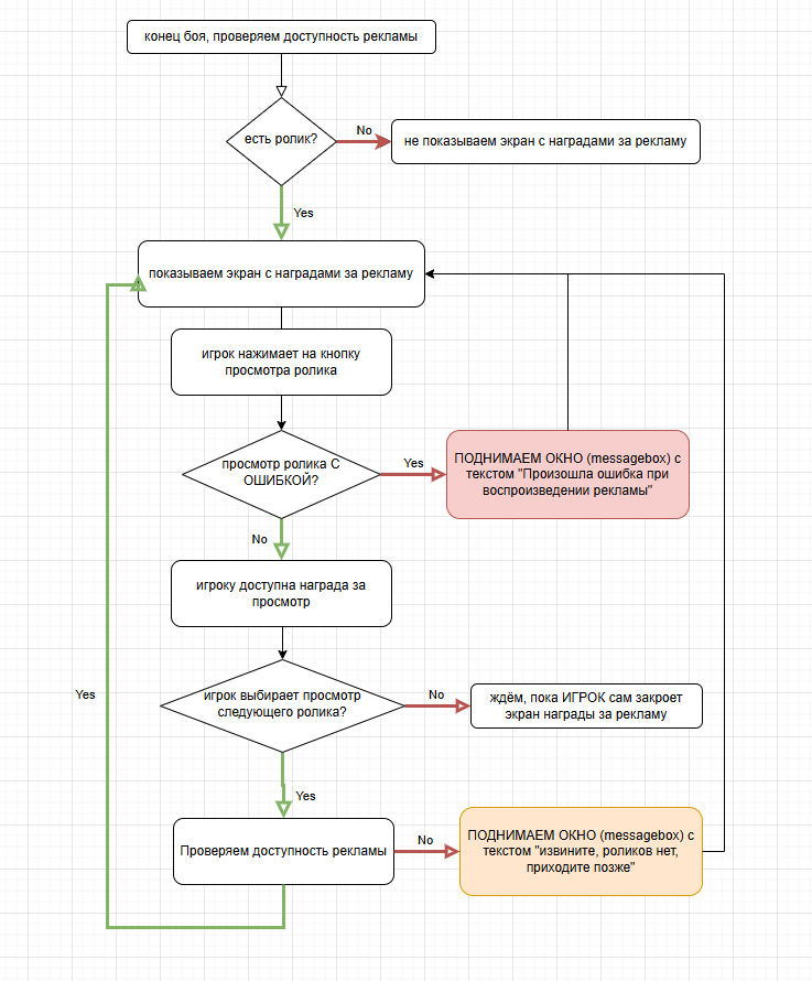
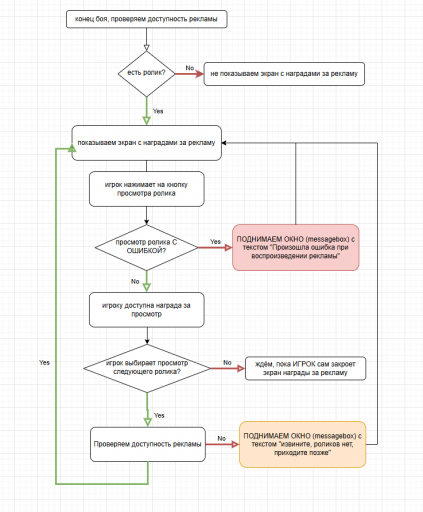
share your pictures on forums, chats, anywhere

2025 10 07 10 57 11 png